目录:
1. LiveData干什么用的
2. LiveData的使用
3. LiveData的源码分析
-
LiveData 对比 Flow
-
LiveData使用会有的一些数据问题
6. 手写简单版本LiveData和liveDatabus

1. LiveData干什么用的
有感知能力的数据存储器
LiveData使得 数据的更新 能以观察者模式 被observer感知
2个特点:
- 1) 、自动取消订阅: 当宿主生命周期进入消亡(DESTROYED)状态时,LiveData 会自动移除观察者,避免内存泄漏;
-
2) 、安全地回调数据: 在宿主生命周期状态低于活跃状态(STAETED)时,LiveData 不会回调数据,避免产生空指针异常或不必要的性能损耗;当宿主生命周期不低于活跃状态(STAETED)时,LiveData 会重新尝试回调数据,确保观察者接收到最新的数据。**

2. LiveData的使用
2.1 基本使用
创建LiveData实例,指定源数据类型
创建Observer实例,实现onChanged()方法,用于接收源数据变化并刷新UI
LiveData实例使用observe()方法添加观察者,并传入LifecycleOwner
LiveData实例使用setValue()/postValue()更新源数据 (子线程要postValue())
public class MutableLiveData<T> extends LiveData<T> {
// 异步设置数据
@Override
public void postValue(T value) {
super.postValue(value);
}
// 同步设置数据
@Override
public void setValue(T value) {
super.setValue(value);
}
}
public class LiveDataTestActivity extends AppCompatActivity{
private MutableLiveData<String> mLiveData;
@Override
protected void onCreate(Bundle savedInstanceState) {
super.onCreate(savedInstanceState);
setContentView(R.layout.activity_lifecycle_test);
//liveData基本使用
mLiveData = new MutableLiveData<>();
mLiveData.observe(this, new Observer<String>() {
@Override
public void onChanged(String s) {
Log.i(TAG, "onChanged: "+s);
}
});
Log.i(TAG, "onCreate: ");
mLiveData.setValue("onCreate");//activity是非活跃状态,不会回调onChanged。变为活跃时,value被onStart中的value覆盖
}
@Override
protected void onStart() {
super.onStart();
Log.i(TAG, "onStart: ");
mLiveData.setValue("onStart");//活跃状态,会回调onChanged。并且value会覆盖onCreate、onStop中设置的value
}
@Override
protected void onResume() {
super.onResume();
Log.i(TAG, "onResume: ");
mLiveData.setValue("onResume");//活跃状态,回调onChanged
}
@Override
protected void onPause() {
super.onPause();
Log.i(TAG, "onPause: ");
mLiveData.setValue("onPause");//活跃状态,回调onChanged
}
@Override
protected void onStop() {
super.onStop();
Log.i(TAG, "onStop: ");
mLiveData.setValue("onStop");//非活跃状态,不会回调onChanged。后面变为活跃时,value被onStart中的value覆盖
}
@Override
protected void onDestroy() {
super.onDestroy();
Log.i(TAG, "onDestroy: ");
mLiveData.setValue("onDestroy");//非活跃状态,且此时Observer已被移除,不会回调onChanged
}
}
感知只发生在 LifecycleOwner的活跃生命周期状态。
MutableLiveData
LiveData 通常会搭配 ViewModel 使用
2.2 高级使用
如果希望在将 LiveData 对象分派给观察者之前对存储在其中的值进行更改,或者需要根据另一个实例的值返回不同的 LiveData 实例,可以使用LiveData中提供的Transformations类。
2.2.1 数据修改 – Transformations.map
//Integer类型的liveData1
MutableLiveData<Integer> liveData1 = new MutableLiveData<>();
//转换成String类型的liveDataMap
LiveData<String> liveDataMap = Transformations.map(liveData1, new Function<Integer, String>() {
@Override
public String apply(Integer input) {
String s = input + " + Transformations.map";
Log.i(TAG, "apply: " + s);
return s;
}
});
liveDataMap.observe(this, new Observer<String>() {
@Override
public void onChanged(String s) {
Log.i(TAG, "onChanged1: "+s);
}
});
liveData1.setValue(100);
使用很简单:原本的liveData1 没有添加观察者,而是使用Transformations.map()方法 对liveData1的数据进行的修改 生成了新的liveDataMap,liveDataMap添加观察者,最后liveData1设置数据
2.2.2 数据切换 – Transformations.switchMap
如果想要根据某个值 切换观察不同LiveData数据,则可以使用Transformations.switchMap()方法。
//两个liveData,由liveDataSwitch决定 返回哪个livaData数据
MutableLiveData<String> liveData3 = new MutableLiveData<>();
MutableLiveData<String> liveData4 = new MutableLiveData<>();
//切换条件LiveData,liveDataSwitch的value 是切换条件
MutableLiveData<Boolean> liveDataSwitch = new MutableLiveData<>();
//liveDataSwitchMap由switchMap()方法生成,用于添加观察者
LiveData<String> liveDataSwitchMap = Transformations.switchMap(liveDataSwitch, new Function<Boolean, LiveData<String>>() {
@Override
public LiveData<String> apply(Boolean input) {
//这里是具体切换逻辑:根据liveDataSwitch的value返回哪个liveData
if (input) {
return liveData3;
}
return liveData4;
}
});
liveDataSwitchMap.observe(this, new Observer<String>() {
@Override
public void onChanged(String s) {
Log.i(TAG, "onChanged2: " + s);
}
});
boolean switchValue = true;
liveDataSwitch.setValue(switchValue);//设置切换条件值
liveData3.setValue("liveData3");
liveData4.setValue("liveData4");
2.2.3 观察多个数据 – MediatorLiveData
MediatorLiveData 是 LiveData 的子类,允许合并多个 LiveData 源。只要任何原始的 LiveData 源对象发生更改,就会触发 MediatorLiveData 对象的观察者
MediatorLiveData<String> mediatorLiveData = new MediatorLiveData<>();
MutableLiveData<String> liveData5 = new MutableLiveData<>();
MutableLiveData<String> liveData6 = new MutableLiveData<>();
//添加 源 LiveData
mediatorLiveData.addSource(liveData5, new Observer<String>() {
@Override
public void onChanged(String s) {
Log.i(TAG, "onChanged3: " + s);
mediatorLiveData.setValue(s);
}
});
//添加 源 LiveData
mediatorLiveData.addSource(liveData6, new Observer<String>() {
@Override
public void onChanged(String s) {
Log.i(TAG, "onChanged4: " + s);
mediatorLiveData.setValue(s);
}
});
//添加观察
mediatorLiveData.observe(this, new Observer<String>() {
@Override
public void onChanged(String s) {
Log.i(TAG, "onChanged5: "+s);
//无论liveData5、liveData6更新,都可以接收到
}
});
liveData5.setValue("liveData5");
//liveData6.setValue("liveData6");
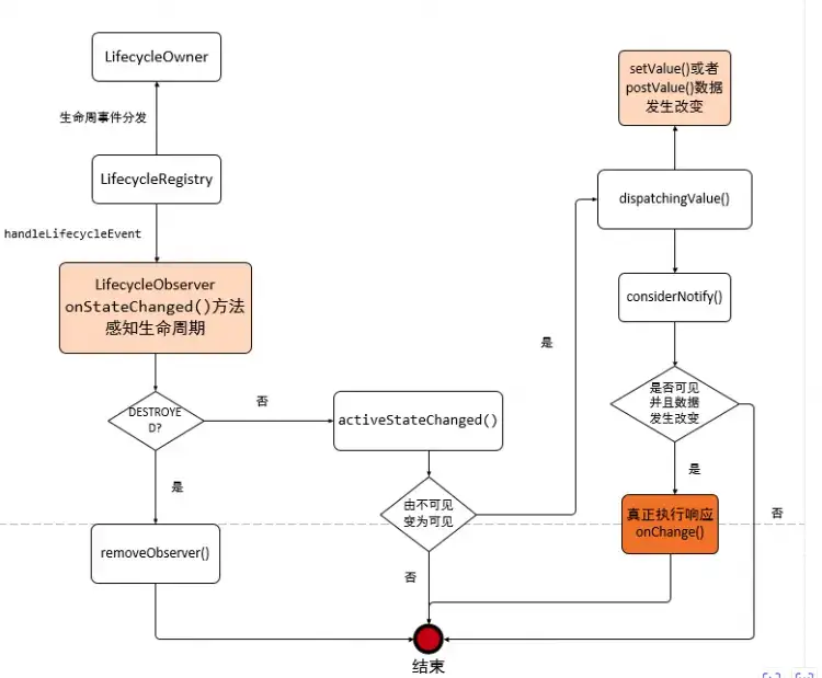
3. LiveData的源码分析
3.1 添加观察者
LiveData原理是观察者模式,下面就先从LiveData.observe()方法看起
/**
* 添加观察者. 事件在主线程分发. 如果LiveData已经有数据,将直接分发给observer。
* 观察者只在LifecycleOwner活跃时接受事件,如果变为DESTROYED状态,observer自动移除。
* 当数据在非活跃时更新,observer不会接收到。变为活跃时 将自动接收前面最新的数据。
* LifecycleOwner非DESTROYED状态时,LiveData持有observer和 owner的强引用,DESTROYED状态时自动移除引用。
* @param owner 控制observer的LifecycleOwner
* @param observer 接收事件的observer
*/
@MainThread
public void observe(@NonNull LifecycleOwner owner, @NonNull Observer<? super T> observer) {
assertMainThread("observe");
if (owner.getLifecycle().getCurrentState() == DESTROYED) {
// LifecycleOwner是DESTROYED状态,直接忽略
return;
}
//使用LifecycleOwner、observer 组装成LifecycleBoundObserver,添加到mObservers中
LifecycleBoundObserver wrapper = new LifecycleBoundObserver(owner, observer);
ObserverWrapper existing = mObservers中.putIfAbsent(observer, wrapper);
if (existing != null && !existing.isAttachedTo(owner)) {
//!existing.isAttachedTo(owner)说明已经添加到mObservers中的observer指定的owner不是传进来的owner,就会报错“不能添加同一个observer却不同LifecycleOwner”
throw new IllegalArgumentException("Cannot add the same observer"
+ " with different lifecycles");
}
if (existing != null) {
return;//这里说明已经添加到mObservers中,且owner就是传进来的owner
}
owner.getLifecycle().addObserver(wrapper);
}
3.2 事件回调
LiveData添加了观察者LifecycleBoundObserver,接着看如何进行回调的
class LifecycleBoundObserver extends ObserverWrapper implements LifecycleEventObserver {
@NonNull
final LifecycleOwner mOwner;
LifecycleBoundObserver(@NonNull LifecycleOwner owner, Observer<? super T> observer) {
super(observer);
mOwner = owner;
}
@Override
boolean shouldBeActive() { //至少是STARTED状态
return mOwner.getLifecycle().getCurrentState().isAtLeast(STARTED);
}
@Override
public void onStateChanged(@NonNull LifecycleOwner source,
@NonNull Lifecycle.Event event) {
if (mOwner.getLifecycle().getCurrentState() == DESTROYED) {
removeObserver(mObserver);//LifecycleOwner变成DESTROYED状态,则移除观察者
return;
}
activeStateChanged(shouldBeActive());
}
@Override
boolean isAttachedTo(LifecycleOwner owner) {
return mOwner == owner;
}
@Override
void detachObserver() {
mOwner.getLifecycle().removeObserver(this);
}
}
最后观察者变为活跃,就使用LiveData的dispatchingValue(observerWrapper)进行数据分发:
void dispatchingValue(@Nullable ObserverWrapper initiator) {
if (mDispatchingValue) {
mDispatchInvalidated = true;//如果当前正在分发,则分发无效,return
return;
}
mDispatchingValue = true; //标记正在分发
do {
mDispatchInvalidated = false;
if (initiator != null) {
considerNotify(initiator); //observerWrapper不为空,使用considerNotify()通知真正的观察者
initiator = null;
} else { //observerWrapper为空,遍历通知所有的观察者
for (Iterator<Map.Entry<Observer<? super T>, ObserverWrapper>> iterator =
mObservers.iteratorWithAdditions(); iterator.hasNext(); ) {
considerNotify(iterator.next().getValue());
if (mDispatchInvalidated) {
break;
}
}
}
} while (mDispatchInvalidated);
mDispatchingValue = false;
}
分发的核心逻辑:
void dispatchingValue(@Nullable ObserverWrapper initiator) {
if (mDispatchingValue) {
mDispatchInvalidated = true;//如果当前正在分发,则分发无效,return
return;
}
mDispatchingValue = true; //标记正在分发
do {
mDispatchInvalidated = false;
if (initiator != null) {
considerNotify(initiator); //observerWrapper不为空,使用considerNotify()通知真正的观察者
initiator = null;
} else { //observerWrapper为空,遍历通知所有的观察者
for (Iterator<Map.Entry<Observer<? super T>, ObserverWrapper>> iterator =
mObservers.iteratorWithAdditions(); iterator.hasNext(); ) {
considerNotify(iterator.next().getValue());
if (mDispatchInvalidated) {
break;
}
}
}
} while (mDispatchInvalidated);
mDispatchingValue = false;
}
3.3 数据更新
LivaData数据更新可以使用setValue(value)、postValue(value),区别在于postValue(value)用于 子线程:
//LivaData.java
private final Runnable mPostValueRunnable = new Runnable() {
@SuppressWarnings("unchecked")
@Override
public void run() {
Object newValue;
synchronized (mDataLock) {
newValue = mPendingData;
mPendingData = NOT_SET;
}
setValue((T) newValue); //也是走到setValue方法
}
};
protected void postValue(T value) {
boolean postTask;
synchronized (mDataLock) {
postTask = mPendingData == NOT_SET;
mPendingData = value;
}
if (!postTask) {
return;
}
ArchTaskExecutor.getInstance().postToMainThread(mPostValueRunnable);//抛到主线程
}
注册过程:
注册过程:
LifecycleOwner--->addObserver()
LifecycleBoundObserver----->activeStateChanged ()
调用过程:
livedata------->setValue
livedata------->dispatchingValue()
livedata------->considerNotify()
LifecycleBoundObserver----->activeStateChanged () // 进行分发
总结:
LivaData通过observe()添加 与LifecycleOwner绑定的观察者;观察者变为活跃时回调最新的数据;使用setValue()、postValue()更新数据时会通知回调所有的观察者。
流程图:

5. LiveData使用会有的一些数据问题
- 1、LiveData 只能在主线程更新数据: 只能在主线程 setValue,即使 postValue 内部也是切换到主线程执行;
- 2、LiveData 数据重放问题: 注册新的订阅者,会重新收到 LiveData 存储的数据,这在有些情况下不符合预期(具体见第 TODO 节);
-
3、LiveData 不防抖问题: 重复 setValue 相同的值,订阅者会收到多次
onChanged()回调(可以使用distinctUntilChanged()优化); -
4、LiveData 丢失数据问题: 在数据生产速度 > 数据消费速度时,LiveData 无法观察者能够接收到全部数据。比如在子线程大量
postValue数据但主线程消费跟不上时,中间就会有一部分数据被忽略。
5.1 LiveData 数据重放问题原理分析: (****重复收到数据)
LiveData 的数据重放问题也叫作数据倒灌、粘性事件,核心源码在 LiveData#considerNotify(Observer) 中:
- 首先,LiveData 和观察者各自会持有一个版本号 version,每次 LiveData#setValue 或 postValue 后,LiveData 持有的版本号会自增 1。在 LiveData#considerNotify(Observer) 尝试分发数据时,会判断观察者持有版本号是否小于 LiveData 的版本号(Observer#mLastVersion >= LiveData#mVersion 是否成立),如果成立则说明这个观察者还没有消费最新的数据版本。
- 而观察者的持有的初始版本号是 -1,因此当注册新观察者并且正好宿主的生命周期是大于等于可见状态(STARTED)时,就会尝试分发数据,这就是数据重放。
为什么 Google 要把 LiveData 设计为粘性呢?LiveData 重放问题需要区分场景来看 —— 状态适合重放,而事件不适合重放:
- 当 LiveData 作为一个状态使用时,在注册新观察者时重放已有状态是合理的;
- 当 LiveData 作为一个事件使用时,在注册新观察者时重放已经分发过的事件就是不合理的。
5.2) LiveData 数据重放问题解决方案:
方案一: **反射修改观察者版本号
业界分享出来的一个方案,不确定思路原创源。实现方法是在注册新观察者时,通过反射的手段将观察者持有的版本号(Observer#mLastVersion)同步为 LiveData 的版本号。缺点是使用反射,但确实能够解决多观察者问题。
private void hook(@NonNull Observer<T> observer) throws Exception {
//get wrapper's version
Class<LiveData> classLiveData = LiveData.class;
Field fieldObservers = classLiveData.getDeclaredField("mObservers");
fieldObservers.setAccessible(true);
Object objectObservers = fieldObservers.get(this);
Class<?> classObservers = objectObservers.getClass();
Method methodGet = classObservers.getDeclaredMethod("get", Object.class);
methodGet.setAccessible(true);
Object objectWrapperEntry = methodGet.invoke(objectObservers, observer);
Object objectWrapper = null;
if (objectWrapperEntry instanceof Map.Entry) {
objectWrapper = ((Map.Entry) objectWrapperEntry).getValue();
}
if (objectWrapper == null) {
throw new NullPointerException("Wrapper can not be bull!");
}
Class<?> classObserverWrapper = objectWrapper.getClass().getSuperclass();
Field fieldLastVersion = classObserverWrapper.getDeclaredField("mLastVersion");
fieldLastVersion.setAccessible(true);
//get livedata's version
Field fieldVersion = classLiveData.getDeclaredField("mVersion");
fieldVersion.setAccessible(true);
Object objectVersion = fieldVersion.get(this);
//set wrapper's version
fieldLastVersion.set(objectWrapper, objectVersion);
}
方案二: UnPeekLiveData 反射方案优化
UnPeekLiveData 是 KunMinX 提出并开源的方案,主要思路是将 LiveData 源码中的 Observer#mLastVersion 和 LiveData#mVersion 在子类中重新实现一遍。在 UnPeekLiveData 中会有一个原子整型来标记数据版本,并且每个 Observer 在注册时会拿到当前 LiveData 的最新数据版本,而在 Observer#onChanged 中会对比两个版本号来决定是否分发。这个过程中没有使用反射,也不会存在不支持多观察者的问题。
public class ProtectedUnPeekLiveData<T> extends LiveData<T> {
private final static int START_VERSION = -1;
private final AtomicInteger mCurrentVersion = new AtomicInteger(START_VERSION);
protected boolean isAllowNullValue;
@Override
public void observe(@NonNull LifecycleOwner owner, @NonNull Observer<? super T> observer) {
super.observe(owner, createObserverWrapper(observer, mCurrentVersion.get()));
}
@Override
public void observeForever(@NonNull Observer<? super T> observer) {
super.observeForever(createObserverWrapper(observer, mCurrentVersion.get()));
}
public void observeSticky(@NonNull LifecycleOwner owner, @NonNull Observer<T> observer) {
super.observe(owner, createObserverWrapper(observer, START_VERSION));
}
public void observeStickyForever(@NonNull Observer<? super T> observer) {
super.observeForever(createObserverWrapper(observer, START_VERSION));
}
@Override
protected void setValue(T value) {
mCurrentVersion.getAndIncrement();
super.setValue(value);
}
class ObserverWrapper implements Observer<T> {
private final Observer<? super T> mObserver;
private int mVersion = START_VERSION;
public ObserverWrapper(@NonNull Observer<? super T> observer, int version) {
this.mObserver = observer;
this.mVersion = version;
}
@Override
public void onChanged(T t) {
if (mCurrentVersion.get() > mVersion && (t != null || isAllowNullValue)) {
mObserver.onChanged(t);
}
}
@SuppressWarnings("unchecked")
@Override
public boolean equals(Object o) {
if (this == o) {
return true;
}
if (o == null || getClass() != o.getClass()) {
return false;
}
ObserverWrapper that = (ObserverWrapper) o;
return Objects.equals(mObserver, that.mObserver);
}
@Override
public int hashCode() {
return Objects.hash(mObserver);
}
}
@Override
public void removeObserver(@NonNull Observer<? super T> observer) {
if (observer.getClass().isAssignableFrom(ObserverWrapper.class)) {
super.removeObserver(observer);
} else {
super.removeObserver(createObserverWrapper(observer, START_VERSION));
}
}
private ObserverWrapper createObserverWrapper(@NonNull Observer<? super T> observer, int version) {
return new ObserverWrapper(observer, version);
}
public void clear() {
super.setValue(null);
}
}
public class ProtectedUnPeekLiveData<T> extends LiveData<T> {
private final static int START_VERSION = -1;
private final AtomicInteger mCurrentVersion = new AtomicInteger(START_VERSION);
protected boolean isAllowNullValue;
@Override
public void observe(@NonNull LifecycleOwner owner, @NonNull Observer<? super T> observer) {
super.observe(owner, createObserverWrapper(observer, mCurrentVersion.get()));
}
@Override
public void observeForever(@NonNull Observer<? super T> observer) {
super.observeForever(createObserverWrapper(observer, mCurrentVersion.get()));
}
public void observeSticky(@NonNull LifecycleOwner owner, @NonNull Observer<T> observer) {
super.observe(owner, createObserverWrapper(observer, START_VERSION));
}
public void observeStickyForever(@NonNull Observer<? super T> observer) {
super.observeForever(createObserverWrapper(observer, START_VERSION));
}
@Override
protected void setValue(T value) {
mCurrentVersion.getAndIncrement();
super.setValue(value);
}
class ObserverWrapper implements Observer<T> {
private final Observer<? super T> mObserver;
private int mVersion = START_VERSION;
public ObserverWrapper(@NonNull Observer<? super T> observer, int version) {
this.mObserver = observer;
this.mVersion = version;
}
@Override
public void onChanged(T t) {
if (mCurrentVersion.get() > mVersion && (t != null || isAllowNullValue)) {
mObserver.onChanged(t);
}
}
@SuppressWarnings("unchecked")
@Override
public boolean equals(Object o) {
if (this == o) {
return true;
}
if (o == null || getClass() != o.getClass()) {
return false;
}
ObserverWrapper that = (ObserverWrapper) o;
return Objects.equals(mObserver, that.mObserver);
}
@Override
public int hashCode() {
return Objects.hash(mObserver);
}
}
@Override
public void removeObserver(@NonNull Observer<? super T> observer) {
if (observer.getClass().isAssignableFrom(ObserverWrapper.class)) {
super.removeObserver(observer);
} else {
super.removeObserver(createObserverWrapper(observer, START_VERSION));
}
}
private ObserverWrapper createObserverWrapper(@NonNull Observer<? super T> observer, int version) {
return new ObserverWrapper(observer, version);
}
public void clear() {
super.setValue(null);
}
}

赣公网安备36020002000448号