Excel-VBA Debug调试相关操作
在工作窗口,上方菜单栏中,有一个专门的额菜单:Debug 菜单,里面有debug相关操作。
除此之外你也需要一些辅助窗口来帮助你更好的进行调试,
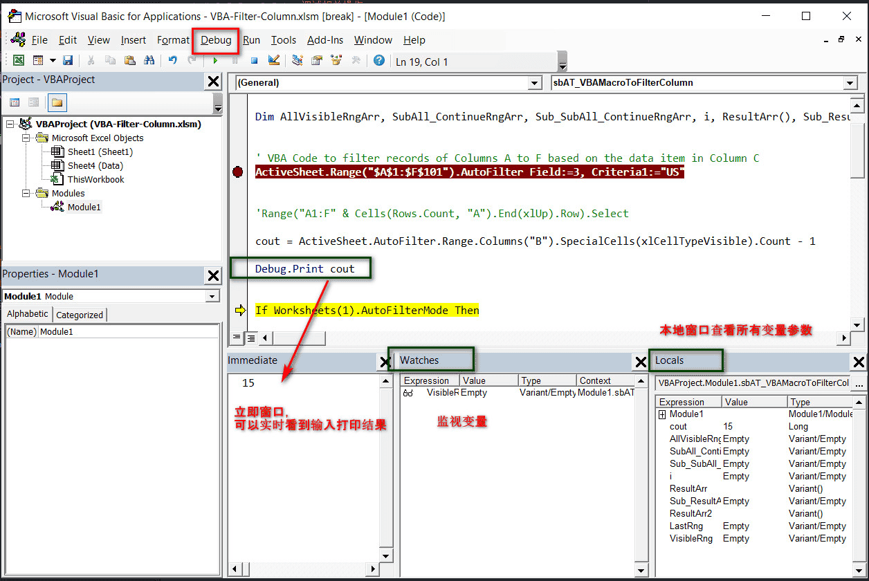
1. Immediate window(立即窗口):
类似其他IDE的console控制台。
显示快捷键:Ctrl + G,也可以点击菜单栏 View -> Immediate window 显示。
当在调试debug的时候,可以Debug.Print “xxxlog”的时候可以在该窗口直接显示打印结果。
2. Watches window(监视窗口):
右键点击所要监视的变量,点击 Add Watch… 点击OK 会出现监视窗口,方便我们监视变量值。
3. Locals window(本地窗口):
点击菜单来View → Locals Window,会显示本地窗口,显示所有参数变量。

4.一些常用的调试用快捷键:
・SHIFT + F8: 单步执行,不进入方法 (逐步 过程)
・F8: 单步执行,进入方法 (逐步 语句)
・Ctrl + SHIFT + F8: 跳出
・F5: 继续执行
・F9: 添加/移除断点
・Ctrl + Shift + F9: 移除所有断点
__EOF__

本文作者: xiamingliang's blog 本文链接: https://www.cnblogs.com/xiaml/articles/18397946 关于博主: 永远的萌新一名,像疯子一样热爱生活,希望每天都有新的进步;记录点滴,记录人生,可能并不惊艳但它时真实的! 版权声明: 本博客所有文章除特别声明外,均采用 BY-NC-SA 许可协议。转载请注明出处! 声援博主: 如果您觉得文章对您有帮助,可以点击文章右下角【推荐】一下。
© 版权声明
特别提醒: 内容为用户自行发布,如有侵权,请联系我们管理员删除,邮箱:mail@xieniao.com ,在收到您的邮件后我们会在3个工作日内处理。
相关文章
暂无评论...
赣公网安备36020002000448号