阿里云函数计算 FC 一键部署火爆全球工作流 AI 生图平台—— ComfyUI ,实现更高质量的图像生成,三步轻松完成“黏土”创意AI画作,晒图赢眼部按摩器等好礼!
活动地址:https://developer.aliyun.com/topic/june/fc?spm=a2c6h.29234099.J_6985717350.4.65997562KE82EH

实验准备
目前在 AI 绘画领域,Stable Diffusion WebUI 和 ComfyUI,聚拢了一大批的应用开发者和艺术创作者,是 AI 绘画领域当之无愧的王者。ComfyUI 以其独特之处和引人注目的特性脱颖而出。作为稳定扩散技术的一种崭新表达,ComfyUI在WebUI领域开创了全新的篇章。ComfyUI,是一款基于节点工作流稳定扩散算法的全新 WebUI。通过将稳定扩散的流程分解成各个节点,成功实现了工作流的精准定制和可靠复现。ComfyUI 可玩性更为丰富,每个节点都可以安装所需加载,而且通过连线的流程式玩法,用户能够拥有更多探索的可能性。但是相对于传统的WebUI,ComfyUI的部署和学习曲线较陡峭,函数计算基于 Serverless 应用中心开发“ComfyUI 应用模版”,简化开发者的部署流程,帮助简单、快捷实现全新而精致的绘画体验。
实验介绍
本次实验将带大家通过使用阿里云产品函数计算 FC ,快速使用 ComfyUI 实现更高质量的图像生成,本方案内置基础大模型+常用插件+部分 Lora ,已风格化图像生成为例让用户体验 一键部署的简单与方便,后续用户可根据自己的需要更换需要的模型、Lora、增加插件。
领取试用额度(首次开通产品)
函数计算试用额度
函数计算提供价值180元试用额度,试用额度的有效期为3个月,阿里云账户与RAM用户共享此试用额度。从开通服务的时间算起,超出试用额度的部分均会计入按量付费,如果想节省成本可以购买资源包。
GPU使用量:100万GB*秒GPU使用量
vCPU使用量:50万vCPU*秒vCPU使用量
内存使用量:200万GB*秒内存使用量
函数调用次数:800万次函数调用次数
公网出流量 :100 GB/月的CDT公网流量,共3个月
更多计费详情
文件存储 NAS试用额度
首次开通文件存储 NAS的用户可0元领取NAS试用资源,本实验将默认开启性能型NAS ,免费额度为 9.15GB。
文件存储NAS提供通用型NAS资源包50 GiB ,使用期限3个月。本实验使用性能型NAS,性能型NAS 5.47 50 GiB通用型基准容量能抵扣50 ÷ 5.47 = 9.15 GiB 性能型NAS使用量,更多计费详情
开通产品
函数计算 FC
函数计算是一款 Serverless 计算产品,可以为您提供 Stable Diffusion 必需的 CPU/GPU 计算资源。领取试用额度后,如果您没有开通,可以点击 https://common-buy.aliyun.com/package?spm=5176.137990.J_5253785160.3.36551608ZVgFea&planCode=package_freetierfc_cn
文件存储 NAS
如果您需要自定义模型,还需要借助 NAS 产品的存储能力来存储您的模型文件。开通 文件存储NAS

由于 ComfyUI 是开源项目,我们无法针对 ComfyUI 自身存在的问题给出标准解答。这可能需要您在遇到问题时请前往相关社区寻求帮助。当然,如果我们对您遇到的问题有所了解,在力所能及的范围内,也会协助您更好地使用 ComfyUI 。您在使用函数计算的过程中遇到问题,可以前往钉钉群 29290019867 寻求帮助
入门-部署 ComfyUI
创建 ComfyUI 应用
进入函数计算控制台 – 应用中心, 进入 函数计算 3.0(如右上角“返回函数计算 2.0”即为进入了函数计算3.0控制台)

点击“创建应用”进入应用应用中心,选择 人工智能分类—流程式 AI 图片生成 ComfyUI ,点击立即创建

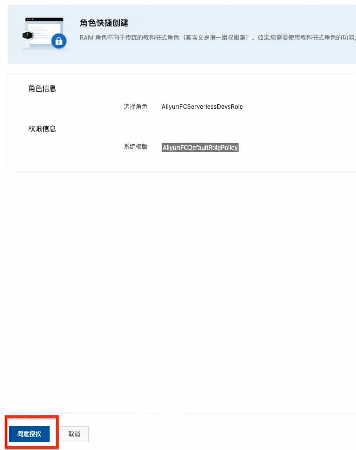
如果您是首次创建可能需要进行角色名授权,点击 前往授权 – 同意授权,如果没有跳出提示请忽略

地域选择可以选择距离自己较近的区域,目前支持“杭州和上海”另外由于当前模板涉及 Github 以及 HuggingFace 等网站访问,国内部分地区可能无法直接使用。

如果您没有特殊需要,其他选项保持默认值即可。
点击创建应用,仔细阅读活动应用创建提醒,点击 同意并继续部署,等待应用部署完成大约 1分钟

部署完成,直接点击 WebUI 域名,开始体验 ComfyUI 图片生成。请注意保护域名的安全,不要泄露给其他人,防止产生额外费用。
请注意:***.devsapp.net 域名是 CNCF SandBox 项目 Serverless Devs 社区所提供,仅供学习和测试使用,不可用于任何生产使用;但是社区会对该域名进行不定期地拨测,并在域名下发 30 天后进行回收.建议您后续绑定自定义域名以获得更好的使用体验,或者重新部署一次 应用,重新挂载 NAS就可以了

首次打开 ComfyUI,遇到无法访问此网站情况,无需刷新 等待 10 秒即可进入

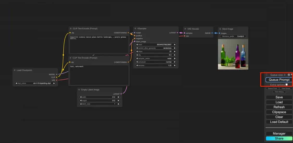
提供 默认工作流,点击 Queue Prompt ,测试制作自己的第一张图。第一张图的出图时间大概需要 15秒,后续出图时间大概3秒左右

用 ComfyUI 自制“黏土滤镜
如您希望自定义更多图片可以查看后面高阶教程,为了让您更直观的感受 ComfyUI 强大的绘图能力,我们提供了预置的工作流文件+内置大模型+Lora模型,让您基于函数计算部署 ComfyUI 快速体验“黏土风格”滤镜。
1.下载预置的 json文件,解压后使用。
点击下载并解压:https://labfileapp.oss-cn-hangzhou.aliyuncs.com/函数计算/基于函数计算部署ComfyUI绘画平台/clay workflow.zip
2.点击 Load 将下载好的 json 文件 导入 ComfyUI

3.在图片区中的Load Image区域,单击choose file to upload,导入您需要制成“黏土风格“的原图。
说明:您也可以直接使用示例图片,但需要先将示例图片先保存到本地中。

示例图片:

4.点击右侧 Queue Prompt 等待图片生成

一些您可能遇到的小问题
Q1. 点击 Queue Prompt之后没有反应?
A1:如果您是第一次生成图片,会因为服务器冷启动等待大约 3-5分钟,期间您可以可以观察“绿色边框”的移动情况(即代表图像生成的进度)或者在右边点击“ View Queue”查看排队情况。

Q2. 我想停止当前排队怎么办?
A2: 点击 View Queue-Clear Queue, 可删除目前排队,如果您遇到出图时间过久,排队过多的情况可以通过清楚队列,Refresh 来解决


Q3. 我调整了工作流的节点和连线,导致出现错误怎么办?
A3.您可以重新 load 下载的 Json 文件,即可回到最初的设置
5.因为ComfyUI 基于Serverless 函数计算产品部署,因此生成第一张图的时候需要冷启动时间,第一张图生成需要等待30秒,后续每张图生成时间为 2-5秒。

经过实测,人物肖像表现会更好。您可以用人物照片进行测试。
友情提示
由于 ComfyUI 自身需要长久保持 WebSocket 连接以同步实时状态,因此页面打开时会持续使用计算资源。也即页面打开就会有费用产生!请您在不使用 ComfyUI 的时候关闭页面,如果不进行主动操作,页面也会在10分钟后自动关闭,以节省您的费用。
进阶-管理模型及更多功能探索
为了方便自定义模型和节点,您需先绑定文件管理 NAS。通过函数控制台的网络配置,绑定专有网络/交换机。若无相关资源,需先创建。
进入函数计算控制台:通过应用详情,跳转到函数控制台

网络配置:完成专有网络和交换机配置(如果没有相关资源,您可以点击 “创建新的 VPC”、“创建新的交换机”,前往相关产品创建资源。)

NAS 挂载:进行 NAS 挂载设置,绑定对应专有网络、交换机下存在的 NAS 挂载点。 函数本地目录请填写 /mnt/auto 或 /mnt/auto/comfyui;如果您曾经在当前 NAS 中使用过 Stable Diffusion 应用,可以考虑将远端目录设置为 /fc-stable-diffusion-plus,本地目录设置为 /mnt/auto。 大模型对文件 IO 要求较高,建议创建 通用性能型 NAS 实例,NAS 会根据存储的文件大小进行计费,不通规格的 NAS 计费单价不一致,请参考相关文档。

进入 ComfyUI 终端
函数计算支持登入运行中的函数实例,您可以在终端中执行需要的操作(如手动安装自定义节点、依赖等)
注意,在 Serverless 环境下,您的所有改动都不会真正保存,您需要将改动的文件放置在 NAS 中以持久化

文件上传及下载
借助 文件存储 NAS 的文件浏览器功能,您可以方便地进行云上文件管理

安装自定义节点
以安装中文翻译插件 AIGODLIKE-COMFYUI-TRANSLATION 为例,使用 ComfyUI-Manager 进行安装。

搜索要安装的节点名称,点击 install

注意
安装过程中请不要关闭页面。安装完成后,除去需要点击 restart 外,还需要刷新页面
安装过程中可能会访问 Github、HuggingFace 等境外网站,由于网络问题可能会导致访问较慢或失败,您可以在网络上检索如何解决类似的问题。 )
加速依赖下载
使用国内 pypi 镜像加速依赖下载。编辑 /mnt/auto/comfyui/root/.pip/pip.conf 文件,设置镜像源为阿里云。
[global]
index-url = http://mirrors.aliyun.com/pypi/simple/
[install]
trusted-host = https://mirrors.aliyun.com
解决缺失节点的问题
导入第三方的工作流,可能会遇到节点不存在的报错,可以借助 ComfyUI Manager 安装缺失的节点


部分节点升级后,可能仍然提示未安装,可参考 ComfyUI Guides 的相关讨论解决。
How to fix: A red node for “IPAdapterApply”? You must already follow our instructions on how to install IP-Adapter V2, and it should all working properly. Now you see a red node for “IPAdapterApply”.That is because you are working on a workflow with IPAdapter V1 node, simply just replace the V1 node with the V2 ones or uninstall IPA v2 and rollback to V1 if you feel like it.
ControlNet 的使用
展示了使用 ControlNet 对比直接输出的差异,提供了工作流 JSON 示例以及对应模型的下载说明。
(当前工作流可能用到了其他模型,您需要自行安装)

释放资源
您部署 ComfyUI 会使用函数计算 FC 产品,您创建模型管理器使用了 文件存储 NAS 产品。如果您后续不再使用 Stable Diffusion 可以删除以下两个部分,函数计算不调用不会计费,文件存储 NAS 只要有模型存储即会付费,因此请您注意删除相关资源。
删除ComfyUI 使用的 FC
返回函数计算应用列表


删除模型管理器使用的NAS
进入文件存储 NAS控制中心,选择 文件系统列表-选择地域-
-删除


移除挂载点及生效策略,删除文件系统

免责声明:
阿里云不对第三方模型的合法性、安全性、准确性进行任何保证,阿里云不对由此引发的任何损害承担责任。
您应自觉遵守第三方模型的用户协议、使用规范和相关法律法规,并就使用第三方模型的合法性、合规性自行承担相关责任。
更多内容关注 Serverless 微信公众号(ID:serverlessdevs),汇集 Serverless 技术最全内容,定期举办 Serverless 活动、直播,用户最佳实践。
赣公网安备36020002000448号